Электронные каталоги автозапчастей
и программы по диагностике, ремонту,
обслуживанию иномарок

8 (926) 600-50-99




Каталоги для СПЕЦТЕХНИКИ, трактора, погрузчики, экскаваторы и т.п
8 (926) 600-50-99

Bosch Zexel (Zd + Zx + Zw) 01-2015 Каталог запчастей Zexel,
кросс референс, калибровочные данные ТНВД zexel

Bosch ZEXEL


Дата обновления - 1 квартал 2015 год.


Каталог запчастей Bosch ZEXEL Zd, Zx, Zw, кросс референс, калибровочные данные ТНВД ZEXEL.
ZEXEL это каталог запчастей фирмы Bosch ZEXEL рекомендуется всем автосервисам занимающихся ремонтом электро оборудования и агрегатов топливных систем Bosch ZEXEL.



Каталог автозапчастей Zexel ESPI содержит подробный каталог деталей и данные по кросс-референсу для всей продукции фирмы Bosch ZEXEL выпускаемой по лицензии фирмой Zexel для автомобилей японского рынка.

Каталог Bosch Zexel (Zd + Zx + Zw) занимает 3 CD и при полной установке потребует не больше 1200Mb свободного дискового пространства, возможна так же частичная установка каталога и работа с CD диска.
В программе поддерживается 11 языков, русского языка к сожелению НЕТ.

Интерфейс базы по запчастям Bosch Zexel (Zd + Zx + Zw) полностью аналогичен старым версиям программы Bosch.

Пока в программе доступны ТОЛЬКО три функции поиска;
по номеру Zexel, по номеру Bosch, по типу Bosch,
ZD - Zexel parts catalog
ZX - crossrefference catalog
ZW - Calibration Data



Установка программы BOSCH ZEXEL проста и не вызывает вопросов обычно у пользователей.

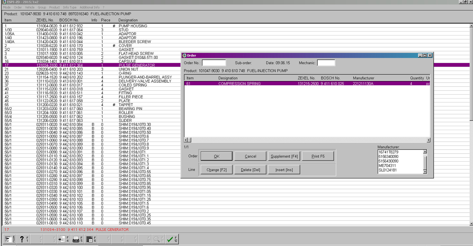
Пример работы с каталогом ZEXEL:


 ZEXEL каталог ZEXEL каталог ZEXEL каталог ZEXEL каталог

 ZEXEL каталог ZEXEL каталог ZEXEL каталог ZEXEL каталог


Язык: АНГЛИЙСКИЙ

каталог Bosch Zexel установлен на VMware Workstation не требует особых знаний,
прост в установки, не имеет ни каких ограничений.


Платформа ОС; Windows 7.8.10 - 32-64bit

Объем данных - (1 DVD)

Дата обновления - 1 квартал 2015 год.

Стоимость каталога Bosch ZEXEL - 10000 руб


Delphi Diesel EPC v5.0
Delphi Diesel EPC v5.0
- каталог запасных частей ТНВД DELPHI

Вы можете приобрести так-же каталог Bosch ESI



Узнайте подробности по телефону: 8 (926) 600-50-99.

Наш e-mail: catalog-good@yandex.ru

На главную.